Broadcast_Graphics
Info técnica y teórica enfocada en la creación de bumpers-cuñas 3D para broadcast
Guión
- Primero se necesita la música para determinar lo timings y número de tomas
- pero se puede ir avanzando el look and feel
- Siempre separar la animación en piezas lógicas (escenas)
- Duración 6-10" por lo general 7-8"
Básicamente es una secuencias de tomas 2-3 de relleno (donde se muestre elementos del key visual para entrar en el mood) y el logo el final
Opciones de juego de cámara
Cámara gira alrededor del objeto principal en cada escena
pero las escenas se unen con una transición en post



plano secuencia, ej: futbología

Combinar ambas, ej: numerología

Una intro es básicamente un animación de logo
- Cámara volando alrededor de un objeto o rotando haciendo que gire todo el fondo con un objeto central quieto (Viva futbol)
- zoom out (reveal)
Tipo de estructuras para Sport graphics
Barra 8" 4 tiempos
https://www.behance.net/gallery/80499615/ABC-X-AMERICA




En este caso
El armado de la estructura es simple
- primero se presenta al hora, con los números girando y encendiéndose (tilt up)
- luego los escudos uno a contrapicado y otro a nivel (paneo)
- tilt up final para revelar toda la estructura
Uso de elementos neon, materiales reflectantes y algunos traslúcidos, duotono de colores, cables
Animación de los diferentes planos
Diseño y animación en diferentes términos:
- los escudos en mid ground
- background con animación sutil
- flechas sobre los escudos como foreground
Escudo/Cilindro











Animación
Escudo cubra la pantalla girando
y se acerca a la pantalla (para parecer más grande)
La estructura gira antes de bajar (anticipació)
y baja con fuerza con un overshoot
y se descubre el dato Fox :45 con una animación secundaria
Diseño
duotono, detalles de puntos, modelado de turbina, "pilares con luces" para el cilindro, fondo desenfocado, escudo con varios niveles de bevel
Cámara
- entrar en un objeto para transiciones
- Camera transitions
- ángulo contrapicado para ver objetos más grandes
- distancia focal corta 18-24 mm
Escudo Push-up
- Elementos de composición:
- Giro d e cámara
- "Open doors" - Push up elements (con overshoot)
- Encender luces
- Materiales metálicos reflectantes
- Bevel de varios niveles en logo
- Iluminación HDRI
- Flare





Push-up simple





https://www.behance.net/gallery/83118559/COPA-AMERICA-2019
https://www.twofresh.tv/copa-america
Graphic Package para la Copa America de Two Fresh Creatives
Diseño/modelado
- Combina el 3d con la animación tradicional
- usa un diseño modular de paneles en 3d con texturas animadas frame by frame
- Los paneles están algunos más salidos que otros para dar sensación de profundidad y tienen bordes dorados reflectantes
- Además también extrusiones para los escudos de los países y logo de la copa
- Para las transiciones la cámara se mete entre los paneles o entre las huecos de los escudos así como también transiciones de animación tradicional
- Entre los paneles animados había:
Escudos de las selecciones, banderas de los países, animaciones tradicionales de celebraciones de gol, texturas animadas, elementos 3d que interactúan con los paneles o que sirven para adornarlos como megáfonos, zapatillas, también paneles preparados como templates para poner videos de goles, fotos de jugadores, etc. - En el tema materiales se ponía mapas un mapa de roughness para que la rugosidad y reflectividad varíe






Para extruir un logo rápidamente
https://www.youtube.com/watch?v=MQjy4_337wQ
En Illustrator seleccionar todo y con el Pathfinder, opción merge
Luego Save as....Svg 1.2, si eds 1.1 no se guardará con colores
Luego en Blender Import/svg
y se importan como curvas, luego se convierte todo a mesh, Merge by distance
y se extruye todo o algunos colores más que otros
MULTIBEVEL/MULTIMATERIAL
Añadir detalle a un objeto mediante le material o texturas
por ej, usar
https://www.behance.net/gallery/21914715/Line-2
1 material plateado para la cara
otro rojo diferente para el "interior" con textatura y degradado de rojo a negro

Además varios slices hechos con Boolean para que sea un objeto partido y no simple

Aquí se aprecia los diferentes "niveles" de detalle, este otro tiene también varios niveles pero mucho más simple



En general buscar el plano inclinado (holandés)


El recurso de los múltiples niveles, a parte de dar detalle también debe dar profundidad, en este caso se usa además elementos HUD
Usa un "stroke" en alto relieve para las letras, dentro de ellas detalles en la misma paleta de colores monocromática. También se aprecia que la letra puede estar cortada en una parte frontal y otra trasera (con un boolean puede ser), pero esto se nota más con el ángulo inclinado o ladeado.

Diferencia entre HUD, GUI y FUI
HUD: Head up display, muestra en grande los datos más importantes, solo como info complementaria para que el usuario no aparte la mirada del foco principal, no es interactivo, por ejemplo, indicadores de un carro, como el velocimetro, tacometro
GUI: Graphical user interface, muestra datos más detallado, es interactivo, como un celular, widgets de pc, o intefaz de un videojuego, pero sigue intentando ser fácil de usar, apunta a un caso de uso real
FUI: Fantasy User interface, su objetivo principal es verse cool, más que ser útil, no busca la legibilidad, sino que solo verse bien, se usa para film, sci fi
Otro estilo





Proceso
- Briefing: A partir de la personalidad del canal/tema del programa se forma un concepto
- Moodboard: se buscan referencias visuales que comuniquen el concepto/personalidad de la pieza y vayan buscando una estética, las referencias pueden ser sobre el escenario, el logo, los materiales o texturas, iluminación, tipo de animación, etc.
- Definir tipo de escenario:
a. Abstracto: Formas simples sin mucho detalle
b. Espacio habitado: Los elementos que visten este espacio cuentan una historia, de quien lo habita, de qué sucede ahí, etc.
c. Espacio amplio/galería - Storyboard/Animatic
- Blocking, se establecen la ubicación y volúmenes de los elementos, así como la posición y movimientos de cámara (sin ser muy pulidos) para saber qué elementos se verán más de cerca/lejos y en cuales trabajar más lo detalles, si se verán muy de fondo o desenfocados no vale la pena crearles tanto detalle
- Modelado a detalle/Diseño
- Shading e Iluminación
- Animación
- Composición
Reglas de estética
mantener unas reglas de estética que surgen a partir de limitaciones: lo bien o mal que se use una herramienta, limitaciones de presupuesto o de timing u otras limitaciones arbitrarias. Si se respetan esas leyes estética, eso nos otorga la confianza del público y ya no piensa que está viendo una animación, una peli, etc. y se crea una conexión. Si la estética está mal dada puede hacer que de un mensaje equivocado, que distraiga de su principal objetivo o que la pieza se vea mal. Si algo rompe con esas leyes, la credibilidad se evapora. Es importante que las reglas sean simples. Es decir que estas reglas deben de resumirse lo máximo posible, cuando más simple sea un universo, más estimulante se verá cuando se comiencen a meter cambios (cosas extras). Lo de simplicidad no hace referencia a la complejidad visual o el detalle, sino al número de reglas estéticas que aceptamos. (Esto de las reglas estéticas sirven para cualquier tipo de escenario)
Nivel de abstracción
Si emula algo real o es se usan formas geométricas, a más detalles o más elementos, más tiempo de producción
SETEOS DE RENDER PARA CYCLES
- RENDER SETTINGS
Samples 200 es sufi, o talvez 100, probar con los menos posibles, 50 también good
activar GPU en vez de cpu (En preferences/system)
En Tile sizes, a 1024x1024 o 512x512, mientras más grandes mejor porque habrá menos artefactos pero también tomará más de tiempo
Light paths/Max bounces/ Total 6, los demás 4
...menos Volume: 0 si no usamos volumétricas, si las usas subir hasta 2 está bien
Desactivar Hair, Motion Blur si no se usan
Color managment, lo ideal es dejarlo en Filmic si no habrá luego corrección de color (buscar revisar video de Blender guru)
- OUTPUT SETTINGS (pestaña de la impresora)...
Activar "Render Region" para que no pierda tiempo renderizando lo que está fuera de cámara
En el formato de salida, Josh Gambrell recomienda TIFF, 16 bits, RGBA. El formato tiff+16 bits reduce el banding
- LAYERS PANEL
Marcar Denoising data
En compositing, si se quieres un efecto "glow", usar estos nodos

Pero si es usa eevee y está en nodo Glare, mejor quitarlo porque se verá un glow doble
El HDRI, es mejor que sea de algo nublado, busca la sección OVERCAST en hdri heaven
Tips de animación (de curso de don porfirio)
Anima con cola: cuando animes una toma que dura 2 segundos, o 60 frames por ej. Anima y Renderiza 70 frames, siempre es útil tener una colita que se puede usar en composición si se requiere un poco más de tiempo, es más fácil recortar que agregar cuadros de animación
Rig para cámara: Emparentar la cámara a un empty elipse, de esta manera al escalar y rotar el elipse, podemos hacer que la cámara gire alrededor de un punto y rote formando curvas suaves (como el trazado rojo del ejemplo), y la rotación sobre el propio eje de la cámara (tilt, paneo...) las animamos desde la propia cámara

No animar directamente un objeto sino emparentarlo a emptys y ese empty animarlo, además usar diferentes tipos de emptys para sean más fáciles de seleccionar y visualizar como un empty cubo o con flechas etc lo que más contraste con el objeto, por ejemplo si se anima un objeto similar a un plano usar un empty tipo cubo
Cuando te tienen que aprobar las tomas animadas, manda un render de prueba, puede ser renderizado conel motor workbench, para que el cliente no se distraiga con muchos detalles y se centre en la animación

Por último todos los efectos que se puedan aplicar en postproducción es mejor que sea ahí y no desde el render 3d, para poder hacer cambios más fácilmente cosas como, la colorización, partículas, cámara shake, depth of field, motion blur (puede ser falseado con Radial fast blur y máscaras simples), heat distortion, sparks (chispas) iluminación con flares, etc.
para eso es importante pensar en qué pases sacar, talvez si hay luces sacar un pase de luces apagadas y otro con luces encendidas (con los rebotes de luz incluidos en el pase encendido) para poder manipular todo en el proceso de postproducción, con efectos de glow, modos de fusión, opacidad de las capas, etc.
Pensar en el tipo de escenario a crear:
puede ser abstracto, o puede ser temático
si es temático se pueden tomar referencias del lugar al que representa, por ejemplo un teatro, tendría acabados de madera, sería oscuro, iluminado por luces, un escenario, etc.
además se pueden ver referencias sobre qué tipos de detalles añadir
como buscar ejemplos de teatros, o naves espaciales (si fuera el caso) o un ring, o una cancha de futbol, etc ...más tecnológico o de acción, etc. depende del mood, de la personalidad o del tema del programa
si es completamente abstracto, podría tener materiales neutro, de los colores del logo, con estructuras abstractas o geométricas o elementos sueltos que hagan alusión al tema, como en el de la Copa América Brasil 2014
DESARROLLO CONCEPTUAL
hay que contar una historia. Para esto tomar en cuenta:
- historia de la marca
- personalidad de la marca (si es basada en un personaje, podría ser la personalidad de ese personaje
- target al que va dirigido
- lo que encontramos en el research visual
Cuando hay una historia detrás de la animación, la cosas son más memorables y la gente se identifica mejor con eso
**Concept pitch
**UFC FINAL ROUND / LOGO ID - CONCEPT PITCH
Es el último round, el octágono retumba entre gritos, sangre y sudor,
los peleadores están agotados física y emocionalmente, cada uno
repasando mentalmente su estrategia final.
Ninguno de ellos se rendirá hasta darlo todo. La adrenalina fluye al
måximo y ambos esperan en sus esquinas listos a que la campana los
libere por última vez.
esta es la historia (o el concept pitch) de aquí podemos sacar conceptos,elementos, ideas, como:
tensión
es el último round
los peleadores espera en sus esquinas
lucha de poder/fuerza
...
Ahora se trata de bajar estos "valores" o ideas, a elementos gráficos que representen ese feeling,
ELEMENTOS CONCEPTUALES
Uso de cadenas como un elemento visual que representa el estar
esperando ser liberado para el último round.
Uso de fuego/calor como elemento de tensión y fuerza.
Uso de elementos tipogråficos que colisionan entre sí para comunicar
impacto y poder.
y luego tendremos siempre a la mano una lista de conceptos o palabras claves, que sera como nuestro "moodboard" de conceptos que nos ayudará a no perder el norte mientras exploramos propuestas visuales para la pieza

luego se comienzan a hacer sketches sueltos, thumbnails explorando cómo podría ser la pieza
----------------------------------------------
EEVEE GLASS - VIDRIO
en RENDER SETTINGS:
-elegir eevee
-Marcar "Screen Space Reflections" y dentro de este, marcar "Refraction"
-Subir los pases de Render al menos a 128, por el ruido, luego se termina de arreglar en compositor
-(opcional) en Shadows, subir El Cube size o el Cascade Size, depende de qué tipo de luz está iluminando

En el SHADER EDITOR, tecla N, para Pestaña Options
marcar Screen Space Refraction (ahora sí se puede ver el a través del vidrio)
el Blend Mode y el Shadow Mode setearlos en Alpha Hashed (para ver un vidrio a través de otro vidrio)

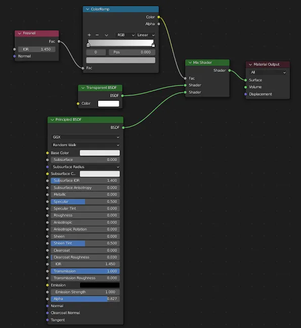
En el ÁRBOL DE NODOS (shader editor)
-Subir a tope el Transmission (bsdf)
-Bajar el Roughness (bsdf)
-mezclar con un Mix shader, el BSDF, y un Transparent BSDF
-Agregar un nodo Fresnel, que lo conectaremos al Fac(tor) del Mix Shader, y el IOR, según el tipo de vidrio
-ponerle un Color Ramp entre el Fresnel y el MixShader, y el color negro aclararlo un poco para hacerlo menos transparente, recomendado (HEX:A7A7A7)
-(opcional) si quieres hacerlo un poco más transparente, bajarle el Alpha, en el BSDF

En el compositor (pestaña)
agregar un nodo Denoise

Compartir un archivo de Blender
Compartir .blend file

